Query Execution Plan
Introduction
A query can be made against a Cube either through external sources (such as Atoti UI, ActiveMonitor, Excel or through QueriesService), or internally by instantiating a GetAggregatesQuery and executing it against the Cube.
What is an Execution Plan ?
An Execution Plan is a specification of how Measures are queried.
During its evaluation, a submitted query is split up into requested locations and measures. There are two classes of measures:
- Native and Primitive measures: Native measures are defined as being either of the
countandupdate.timestampbuilt-in measures. Primitive measures are measures defined using a standard aggregation function on a datastore field (e.g.value.SUM) - Post-processed measures: These measures are produced by transforming existing measures. They are created using a Post-processor and are calculated at query time. Post-processed measures can also be chained together, each measure feeding the next one.
- Joined measures: These measures are produced by joining (with Copper) an isolated store to the cube.
ActivePivot relies on the concept of IRetrieval to retrieve the requested measures for the queried locations.
These retrievals are made against either the Cube aggregate providers (for primitive measures), isolated store (for joined measures) or on the fly (for Post-processors).
For primitive measures, we use a single IAggregatesRetrieval per location, which calculates the value at the given location for all primitive measures with only one retrieval.
For post-processed measures, we create as many IAggregatesRetrievals as there are Post-processors at the given location. On the other hand, joined measures are fetched using
IExternalDatastoreRetrieval
The query Execution Plan (also referred to as the Query Plan) is built by ActivePivot based on the involved measures. It details the retrievals together with their dependencies, depending on the required Measures.
Partitioning
Retrievals can have one of the following partitioning types:
- ConstantPartitioning means that either the datastore has no partition or the Retrieval is at the top-most level of the query plan
- SinglePartitioning means that only one field is used for partitioning. For instance
hash16(TradeId) - MultiplePartitioning results from the concatenation of multiple partitioning fields, together with their partitioning functions. For instance:
hash16(TradeId)|IdentityFunction(AsOfDate)
Retrieval Types
Retrievals are categorized based on their complexity into two classes, as follows:
Standard Retrievals
They represent the basic retrieval for retrieving measures.
JITPrimitiveAggregatesRetrieval
This type of retrieval works with the JIT aggregates provider.
BitmapPrimitiveAggregatesRetrieval
This type of retrieval will calculate the measure on a single partition, and then report its result to a Merger.
PartialPrimitiveAggregatesRetrieval
This type works with the partial aggregates provider.
PostProcessedAggregatesRetrieval
This type of retrieval will calculate the value of a post-processed measure, once all of its underlying measures have finished their evaluation.
DistributedAggregatesRetrieval
This retrieval type will send a distributed message to a remote AP instance to retrieve a measure.
DistributedPostProcessedRetrieval
This is the equivalent of DistributedAggregatesRetrieval for post-processors.
Advanced Retrievals
These types of Retrieval are more advanced in the sense that they leverage ActivePivot capabilities during queries (cache usage, partitioning, rangesharing).
NoOpPrimitiveAggregatesRetrieval
This type of retrieval represents a retrieval operations where there is no content for the requested locations and measures.
PrimitiveAggregatesCacheRetrieval
This type retrieves primitive measures in the AggregatesCache.
PostProcessedCacheRetrieval
This is the equivalent of PrimitiveAggregatesCacheRetrieval for post-processors.
RangeSharingPrimitiveAggregatesRetrieval
This retrieval type implements the range sharing logic for primitive measures.
RangeSharingLinearPostProcessorAggregatesRetrieval
This retrieval type implements the range sharing logic for linear post-processors.
PrimitiveAnalysisAggregationRetrieval
This type of retrieval performs the aggregation on analysis hierarchies.
PrimitiveResultsMerger
If the evaluation of a measure needs to be done on the Datastore partitions, then one retrieval is created for each partition and these partitioned retrievals are then given to a Merger. The merger will wait for its children to finish and aggregate its children's results to create its own result.
PostProcessedResultsMerger
This is the equivalent of PrimitiveResultsMerger for post-processors.
External Retrievals
ExternalDatastoreRetrieval
This type of retrieval represents a retrieval on an isolated store outside a pivot selection.
NoOpExternalDatastoreRetrieval
This type of retrieval represents a retrieval that does not perform any computation and/or datastore request and contains an initially empty result.
Enable Execution Plan Logging
There are two modes for displaying the query plan.
- Execution plan print: This mode prints the Execution Plan of the
GetAggregatesQuerybefore its execution. The Execution Plan will therefore not contain any timing information. - Execution plan timing print: This mode prints the Execution Plan timing of the
GetAggregatesQueryafter its execution. The Execution Plan will therefore contain all the timing information.
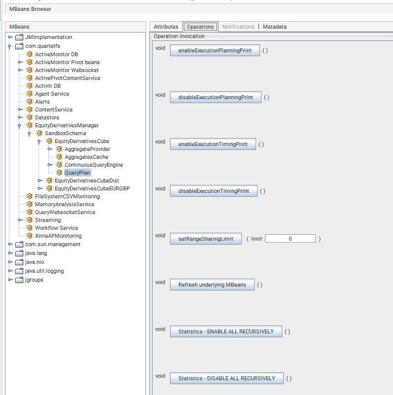
These modes can be enabled dynamically using the QueryPlan MBean,

or through query context values.

They can also be enabled through the Pivot context values,
pivot
.getContext()
.set(IQueryMonitoring.class, new QueryMonitoring().enableExecutionPlanningPrint());
StartBuilding.cube("tweets")
.withSingleLevelDimensions("sender_id")
.withDimension("time")
.withHierarchy("time")
.withLevel("year")
.withLevel("month")
.withLevel("day")
.withSharedContextValue(new QueryMonitoring().enableExecutionPlanningPrint())
In some cases the query plan may yield huge number of retrievals (thousands) which makes it almost impossible to read such plan and can even cause performance issue. The
queryPlanSummaryproperty allows to bypass this problem by excluding the retrieval descriptions from the query plan. Alternatively, it provides a query plan summary section grouping information such as the total number of retrievals, the list of retrieved measures, the retrievals count by type and the partitioning count by type (see example below).
Execution Plan Snippet
We distinguish two important sections within the query plan. For both sections, the snippets were extracted from an actual query plan for illustration purposes.
General Information
This section provides query general information such as the Pivot ID, the query context values, and other properties such as the range sharing limit for instance.
General information:
-------------------
ActivePivot: ActivePivotVersion [id=TestRangeSharingExecution-Pivot, epoch=7]
RetrieverActivePivotAggregatesRetriever : Standard aggregates retriever on cube TestRangeSharingExecution-Pivot
Context values:
--------------
IQueryMonitoring: QueryMonitoring [printExecutionPlan=true, printExecutionTiming=false]
IBranch: null
ISubCubeProperties: null
ICubeFilter: null
IAsOfEpoch: null
Additional properties:
---------------------
Continuous: false
Range sharing: 1000000
Missed prefetches: WARN
Cache: None
Planning:
--------
Planning duration: 2ms
Execution context creation duration: 1ms
Planning finalization duration: 1ms
Execution:
---------
Total query execution time: 3ms
Here, the subsections Planning and Execution are included when executionTimingPrint is enabled.
Planning section
The Planning step of a query has three main sections:
- computing the list of all the retrievals needed for the query, including the dependencies of each parent
retrieval. The duration of this phase is reported as the
Planning duration. - creating the execution context, for example the entitlements that are applied if the query is done by a user.
- optimizing the list of retrievals to remove duplicates. The duration of this phase is reported as the
Planning finalization duration.
Retrievals Section
The following illustrates the blocks detailing the query plan retrievals
Query plan:
----------
Retrieval #0: PostProcessedAggregatesRetrieval
Location=
Measures=[...]
Filter=
Partitioning=
...
Start time (in ms)=
Elapsed time (in ms)=
which depends on {
Retrieval #1: ...
Retrieval #2: ...
which depends on {
Retrieval #1: ...(see above for dependencies)
}
}
Each block is made of:
- a unique id:
#0 - a type:
PostProcessedAggregatesRetrieval - attributes, such as
Location,Measures,Filter- (see snippets below) - timing attributes that are displayed when
executionTimingPrintis enabled. Thestart timeis the duration between the start of the query and the start of the retrieval. Theelapsed timeis the duration of the execution of the retrieval itself. - an optional list of retrievals that the block depends on. In the example,
Retrieval #0waits for the results ofRetrieval #1andRetrieval #2to execute its work. Retrievals are only detailed once. When the same retrieval appears somewhere else, only its id and type are mentioned, followed by the sentence(see above for dependencies).
Retrieval Attributes
Location
Retrieval #0: ...
Location=
Desk@Bookings:Desk=[*],
Country@Geography:City=Europe\Spain\Barcelona,
HistoricalDates@Time:AsOfDate=[2018, 2019]
...
This retrieval is performed to gather a measure for the location:
Desk@Bookings:Desk=[*],
Country@Geography:City=Europe\Spain\Barcelona,
HistoricalDates@Time:AsOfDate=[2018, 2019]
In this list, only the hierarchies not positioned on AllMember are listed. For each hierarchy, the output is structured as follows:
<hierarchy name>@<dimension name>:<level name>=<list of selected members>
hierarchy name and dimension name uniquely identify a Hierarchy, whereas level name provides the deepest expressed level.
[*] means that all the members of that level are requested.
Europe\Spain\Barcelona means that only one City member is selected: Barcelona. Its full path from the root of the Hierarchy is expressed: Barcelona is under Spain,
itself within Europe. Note that any AllMember members are absent from this pretty print.
Finally, [2018, 2019] identifies a selection of 2 members.
The form [*]\[*] can exist, indicating that all members of the 1st and 2nd levels are requested. It is also possible to see Europe\[*], query all countries under Europe.
Measures
Retrieval #0: ...
Location= ...
Measures= [pnl.FOREX]
The Measures attribute lists all measures retrieved by the Retrieval. As stated earlier, retrievals for Post-processed measures process only one measure, while Retrievals for primitive measures can gather many measures in a single operation.
Filter
Retrieval #0: ...
Filter= Global query filter
...
The Filter attribute shows the cube filter applied to the Retrieval.
Partitioning
Retrieval #0: ...
Partitioning= ConstantPartitioning
...
The Partitioning attribute details the partitioning schema applied to the computation of the Retrieval. The more partitions, the more instances of the Retrieval are created. All Retrievals operate in parallel.
In this snippet, ConstantPartitioning means that the computation is performed in a single partition.
Complete Retrieval Example
Retrieval #1: PrimitiveResultsMerger
Location=
Underlyings@Underlyings:UnderlierCurrency=[*],
Desk@Bookings:Desk=[*],
HistoricalDates@Time:AsOfDate=[*],
TimeBucketDynamic@Time:TimeBucketDynamic=ANY
Measures= [pnl.SUM]
Filter= Global query filter
Partitioning= value(AsOfDate)
Measures provider= SimpleMeasuresProvider
Start time (in ms)= [4]
Elapsed time (in ms)= [1]
which depends on {
Retrieval #2: JitPrimitiveAggregatesRetrieval
Location=
Underlyings@Underlyings:UnderlierCurrency=[*],
Desk@Bookings:Desk=[*],
HistoricalDates@Time:AsOfDate=[*],
TimeBucketDynamic@Time:TimeBucketDynamic=ANY
Measures= [pnl.SUM]
Partitioning= hash8(TradeId) | value(AsOfDate)
Start time (in ms)= [4]
Elapsed time (in ms)= [0]
}
For Retrieval #1, the Retrieval Type is PrimitiveResultsMerger.
A Primitive measure is the aggregate of a single column in the Just-In-Time Aggregate Provider. The Measure that is used is pnl.SUM.
The merger partitioning is partitioned by value on AsOfDate, while its dependency partitioning is partitioned by values on AsOfDate and by hash over 8 parts.
The job of the merger is then to create a single result for each date from the 8 underlying results per date.
An instance of PrimitiveResultMerger is created for each value of date. Each instance depends only on the underlying results for that given date,
meaning that some results for given date values can be ready sooner than others.
Note that the location and measures of the result are identical. This step only recreates a single result out of 8.
Query Plan Summary
This section provides a summarized overview of the query plan.
Query Plan Summary:
-------------------
Total number of retrievals: 3
List of retrievals measures: [value3.SUM, contributors.COUNT]
Retrievals count by type: {ExternalDatastoreRetrieval=1, PrimitiveAnalysisAggregationRetrieval=1, PartialPrimitiveAggregatesRetrieval=1, PrimitiveResultsMerger=1}
Used Partial Providers: [plan_partial]
Partitioning count by type: {value(currency)=1, Constant partitioning=2
Query Plan Export
One drawback of the query plan logging is that it provides only a query plan for a single GetAggregatesQuery which makes it
hard to visualize the result of queries with multiple passes (e.g subselect queries), and even harder for distributed queries
especially when the instances are on different hosts.
The query plan export allows to report all the query plans of a given MDX query as a single JSON. This is provided via two REST services (GET/POST) allowing you to perform a query and export its execution plans. The result now contains the plan of each query part, that is, for each Data Cube (if any) and for each pass of the MDX query.
Please refer to the REST API documentation for detailed information and concrete examples.